Get Started
The ability guide tutorial covers the most fundamental and essential steps for newcomers to Agentria.
In this tutorial, you will create and run an Ability that takes a user’s name and birthday as input, then generates a “Today’s Fortune Message” using an LLM node.
Before You Begin
To get started, create a project in Agentria and enter the Ability Canvas.
For details on how to access the canvas, refer to Step 1 (Create a Project and Select an Composer) in the 🔗3-Step Core Guide.
By completing this tutorial, you will learn how to:
Add nodes
Declare variables in the Start Node
Connect nodes
Write prompts for the LLM Node
Send LLM output to the End Node
Run an Ability Test to view workflow execution results
Step 1: Declare Input Variables

On the Agentria Canvas, one Start Node and one End Node are placed by default.
The Start Node initiates the workflow.
The End Node concludes the workflow.
To build the “Today’s Fortune Message” workflow, begin by declaring the required variables in the Start Node.
Double-click the Start Node to open the Node Editor. Here, you can declare variables by setting their data type, name, and description.

We will declare the user’s name and birthday as variables.
Set the data type of the name variable to
Stringand save it asName.Set the data type of the birthday variable to `String` and save it as `BirthDay`.
Once the variables are declared, return to the canvas.
Step 2: Add Nodes via Drag and Drop

Next, add the node that will generate today’s fortune message.
By using an LLM Node, you can generate output based on the input values with only a simple prompt.
Click +Add Node at the bottom of the canvas, then drag and drop the LLM Node from the AI category.
In this tutorial, we will use Azure OpenAI LLM.
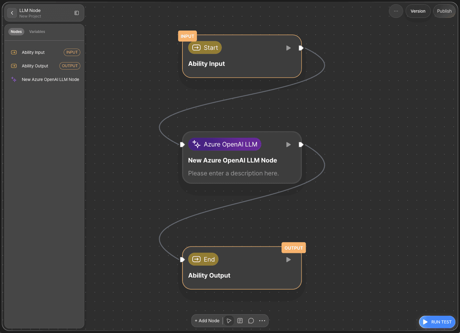
Step 3: Connect Nodes with Edges

To use the variables declared in the Start Node inside the LLM Node, you must connect the two nodes.
This connecting line is called an Edge.
Connect the Out-Connector on the right side of the Start Node to the In-Connector on the left side of the LLM Node.
This passes the Start Node’s input values into the LLM Node.
Hover over the edge and click the … button to delete it if needed.
Step 4: Write the System Prompt
Double-click the LLM Node to open the Node Editor.
If you see Name and BirthDay listed under the Input section, the nodes are connected correctly.
The LLM Node includes sections for 🔗Credentials, the system prompt, the user prompt, and detailed settings for performance and output control.

The System Prompt is where you describe the LLM’s role and the rules for how it should format its response.
The more specific the instructions, the higher the output quality.
Example:
### Role
Step 5: Write the User Prompt

The user prompt passes the Start Node’s input values to the LLM.
Example:
Name:
Birthday:
Use the information above to write today’s fortune message in around 100 characters.
Call the user by name in the first sentence (e.g., “Hello, !”).
Guess their age and birth season based on the birthday and produce a fitting fortune message following the format.
Make sure to end with a friendly, uplifting line.
Step 6: Bind Variables via Drag and Drop

In Agentria, variables can be bound easily without writing code.
Bind the variables as follows:
Name :
NameBirthday :
BirthDay“Hello,
Name!”
Step 7: Declare Output Variables for the LLM Node

To send the final result to the End Node, declare an output variable for the LLM Node.
In the Output section, click the pencil icon to create a new variable.
Set the data type to String and the variable name to Fortune.
This completes the configuration of the LLM Node.
For this tutorial, keep the default settings for the detailed options.
Step 8: Run a Node Test

After finishing the prompts, click TEST in the Input section to run a Node Test.
A 🔗Node Test allows you to verify each node individually before connecting it to others, helping reduce errors and ensuring a stable workflow.
If the LLM outputs a fortune message correctly after entering a name and birthday, the node is configured properly.
Step 9: Connect the End Node

Now, pass the generated fortune message to the End Node.
Back on the canvas, connect the LLM Node to the End Node with an edge.
Double-click the End Node to open the editor, then add a String variable named Result.
Select or drag the Fortune variable from the LLM Node and bind it to Result.
Your “Today’s Fortune Message” workflow is now complete.
Step 10: Run the Entire Workflow with an Ability Test

Click RUN TEST at the bottom right of the canvas to run the full workflow.
Enter a name and birthday just like in the Node Test.
The result will appear in the output variable Result.
Output:
{
"Result": "1. One-line summary of today’s fortune \n Hello, Genesislab! Today is filled with opportunities and surprises just for you—embrace them warmly!\n\n2. Detailed fortune message \n - Money: Your hard work is opening doors to unexpected financial rewards—keep going! \n - Love: Connections grow stronger when you share your authentic self. Let your kindness shine today. \n - Health: A little fresh air and movement will leave you feeling energized and refreshed. \n - Studies: Focus on the details—they hold the key to breakthroughs in your learning journey. \n\n3. Today’s lucky item \n A cozy scarf.\n\n4. A message of encouragement \n Genesislab, at 6 years old, your vibrant energy and potential are inspiring! Trust in the magic of your journey. \n\n5. Final sentence (mandatory) \n Something better than you expect is waiting for you. " }
Next Steps

🎉 Congratulations! You have completed the “Today’s Fortune Message” workflow using Agentria.
Try experimenting with different inputs or modifying the LLM prompts to improve your workflow’s performance.
Agentria is a space where ideas become reality—your workflows can grow endlessly with your creativity.
For more Ability examples, visit the 🔗Ability Guide.
For Agent examples, visit the 🔗Agent Guide.