Key Concepts
어빌리티의 역할
어빌리티(Ability)의 가장 핵심적인 역할은 복잡한 로직을 캡슐화하고 재사용 가능한 솔루션을 제공하는 것입니다.
기능적 완성 : 여러 단계를 거치는 특정 업무 목표(예: 고객 응대, 데이터 분석 완료)를 하나의 완결된 기능 단위로 처리합니다.
복잡성 관리 : 내부의 복잡한 노드 흐름을 하나의 블록으로 추상화하여, 워크플로우의 가독성을 높이고 관리 부담을 줄입니다.
시스템 재사용 : 한 번 구축된 어빌리티는 강력한 기능 노드처럼 취급되어, 다양한 워크플로우에서 즉시 재활용할 수 있는 기반을 마련합니다.
어빌리티의 구조 및 작동 원리
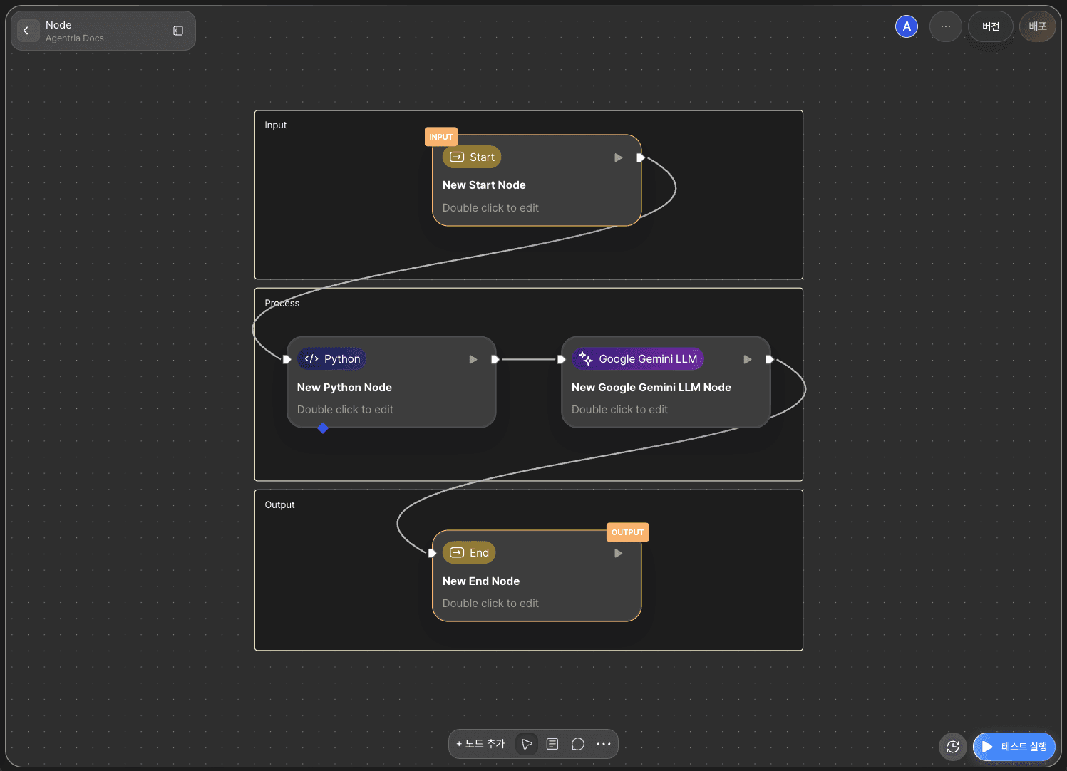
어빌리티는 노드의 기본 기능을 통합하고 체계적인 데이터 흐름을 통해 언제나 예측 가능하고 신뢰할 수 있는 결과를 제공하는 구조로 설계되었습니다.

구성 요소 : 기능 수행에 필요한 최소 단위인 노드들이 모여 어빌리티를 구성합니다.
데이터 흐름 : 데이터는 입력(Input) → 과정(Process) → 출력(Output)의 명확한 순서로 처리됩니다.
Input : 어빌리티가 수행할 작업에 필요한 데이터와 파라미터를 정의합니다.
Process : 내부 노드들이 데이터를 처리하며, 노드 간 연결을 통해 정보가 전달됩니다.
Output : 최종 결과를 반환하여 어빌리티의 기능적 완결성을 제공합니다.