Key Concepts
에이전트의 역할
에이전트(Agent)의 가장 핵심적인 역할은 사용자를 대신해 상황을 스스로 판단하고 필요한 작업을 실행하여 파트너로서 지능형 솔루션을 제공하는 것입니다.
문제 해결 능력: 사용자의 요청을 이해하고 스스로 적합한 실행 경로를 선택합니다.
맥락 유지: 메모리를 활용하여 대화와 작업의 연속성을 지원합니다.
자동화 확장: 노드와 어빌리티를 활용해 단순 대화를 넘어 복잡한 프로세스까지 실행합니다.
맞춤형 행동: 개인이 설계한 어빌리티를 호출하여 맞춤화된 작업을 쉽게 수행합니다.
에이전트의 구조 및 작동 원리
에이전트는 대규모 언어 모델(LLM)을 기반으로 실제 작업을 수행합니다.
대화형 인터페이스를 통해 사람과 유사한 상호작용을 지원하며, 메모리를 활용하여 사용자와의 맥락을 지속적으로 이어갈 수 있습니다.
이를 통해 단순 응답을 넘어, 계획 수립·실행·피드백까지 포함하는 자율적 수행 능력을 발휘합니다.
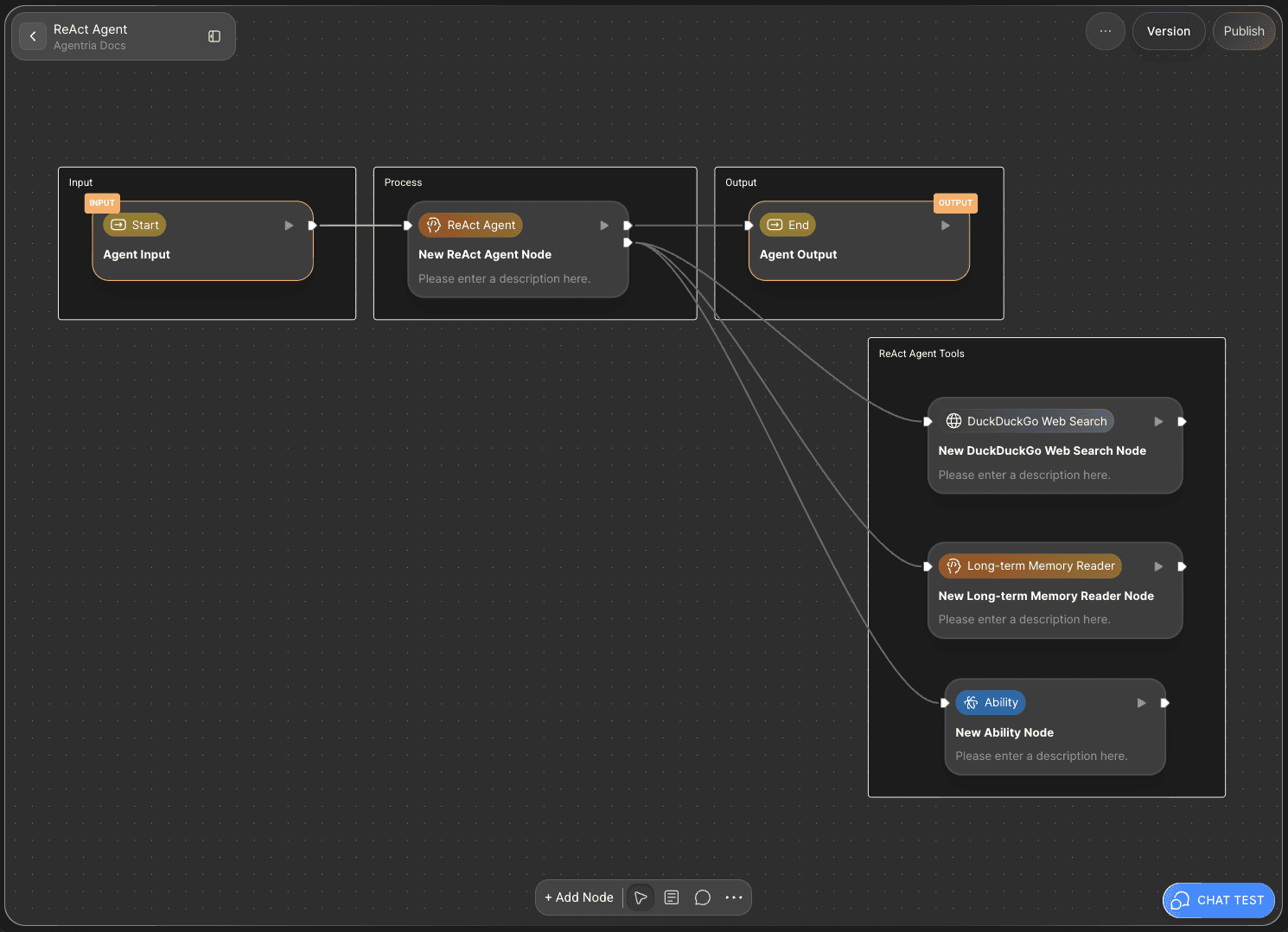
Agentria의 에이전트는 독립적으로 동작할 수 있을 뿐 아니라, 노드(Node)와 어빌리티(Ability)를 활용하여 더욱 풍부한 기능과 맞춤형 행동을 수행합니다.

구성 요소 : 기능 수행에 필요한 최소 단위인 노드들이 모여 에이전트를 구성합니다.
데이터 흐름 : 데이터는 Input → Process → Output의 명확한 순서로 처리됩니다.
Input : AI 에이전트가 수행할 작업에 필요한 데이터와 파라미터를 정의합니다.
Process : 내부 노드들이 데이터를 처리하며, 노드 간 연결을 통해 정보가 전달됩니다. 이 단계에서, 에이전트의 자율 수행이 처리됩니다.
Output : 최종 결과를 반환하여 에이전트의 기능적 완결성을 제공합니다.