Key Concepts
어빌리티 생성 및 관리하기

어빌리티(Ability)는 프로젝트 내에서 독립적인 워크플로(Workflow) 단위로 생성 및 편집됩니다.
생성 : 프로젝트 화면에서
+어빌리티 생성(Create Ability)버튼을 클릭하면 새로운 어빌리티를 생성할 수 있습니다.관리 : 어빌리티의 이름이나 설명을 지정할 수 있으며, 최종 편집 시점을 확인할 수 있습니다. 원하는 아이콘을 지정하여 어빌리티를 구분 관리할 수 있습니다.
편집 : 어빌리티 내부로 진입하여 노드 작업(배치, 연결, 수정 등)을 진행할 수 있습니다.
삭제 : 삭제된 어빌리티는 복구할 수 없습니다.
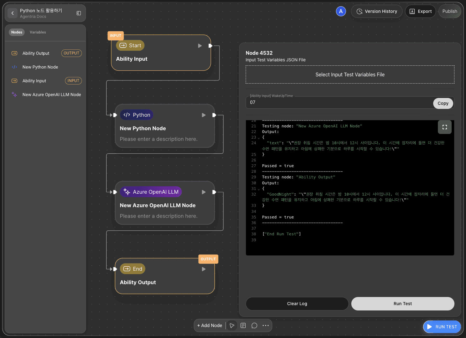
어빌리티 실행하기

캔버스 우측 하단의
테스트 실행(RUN TEST)를 클릭하고테스트 실행(Run Test)를 클릭하여 워크플로 전체를 실행할 수 있습니다.세부 사용법은 🔗어빌리티 테스트 페이지를 참고하세요.
어빌리티 재사용하기
구축한 어빌리티를 다른 프로젝트나 환경으로 이동하여 재사용할 수 있습니다.
어빌리티를 재사용하려면 API 배포 작업을 해야 합니다.

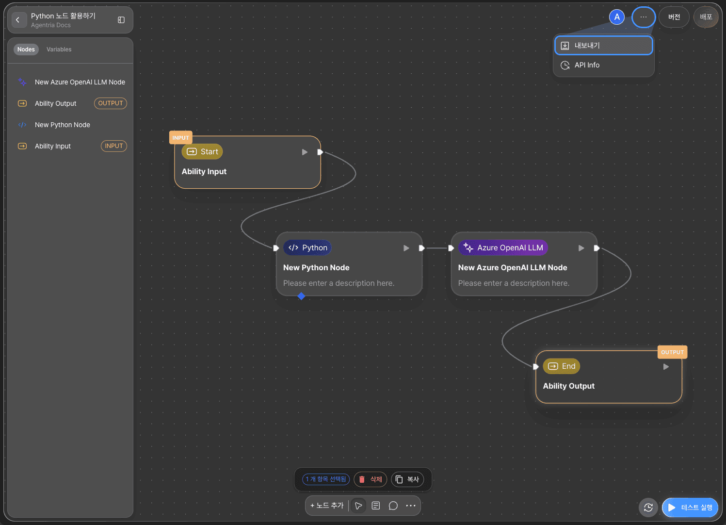
내보내기(Export): 캔버스 우측 상단의
더보기(…)버튼을 클릭하고내보내기(Export)메뉴를 클릭하면 어빌리티가 JSON 파일 형태로 다운로드되어 백업이나 공유가 가능합니다.

가져오기(Import): 프로젝트 페이지 우측 상단의
가져오기(Import)버튼을 통해 JSON 파일 형태의 어빌리티를 업로드할 수 있습니다.
어빌리티 배포하기
완성된 어빌리티를 외부 시스템에서 사용할 수 있는 API로 전환하거나 버전을 관리하고 수익화할 수 있습니다.

API 배포 및 버전 관리 : 어빌리티 구성 후
배포(Publish)기능을 사용하면, 어빌리티를 API로 배포하고 버전을 체계적으로 관리할 수 있습니다.API 배포 :
API Release를 클릭하면 해당 어빌리티를 릴리즈 할 기존 API를 선택하거나 새로운 API를 생성할 수 있습니다.새 API 생성 :
Create New API를 클릭하면 다음과 같은 상세 정보를 설정할 수 있습니다.API Name, Endpoint Prefix, Description : API의 이름, 엔드포인트, 설명 등의 정보를 설정할 수 있습니다.
API Token : 토큰 기한을 설정하여 보안을 강화할 수 있습니다.
버전 생성 :
Create Version을 선택하여 릴리즈 버전을 생성하고 관리할 수 있습니다.정보 확인 : 생성된 API 정보는 프로젝트 화면의 Management API 탭에서 확인할 수 있습니다.