Key Concepts
에이전트 생성 및 관리하기
에이전트는 프로젝트 내에서 독립적인 워크플로우 단위로 생성 및 편집됩니다.

생성 : 프로젝트 화면에서
+Create버튼을 클릭하면 새로운 에이전트를 생성할 수 있습니다.관리 : 에이전트의 이름이나 설명을 지정할 수 있으며, 최종 편집 시점을 확인할 수 있습니다. 원하는 아이콘을 지정하여 에이전트를 구분 관리할 수 있습니다.
편집 : 에이전트 내부로 진입하여 노드 작업(배치, 연결, 수정 등)을 진행할 수 있습니다.
삭제 : 삭제된 에이전트는 복구할 수 없습니다.
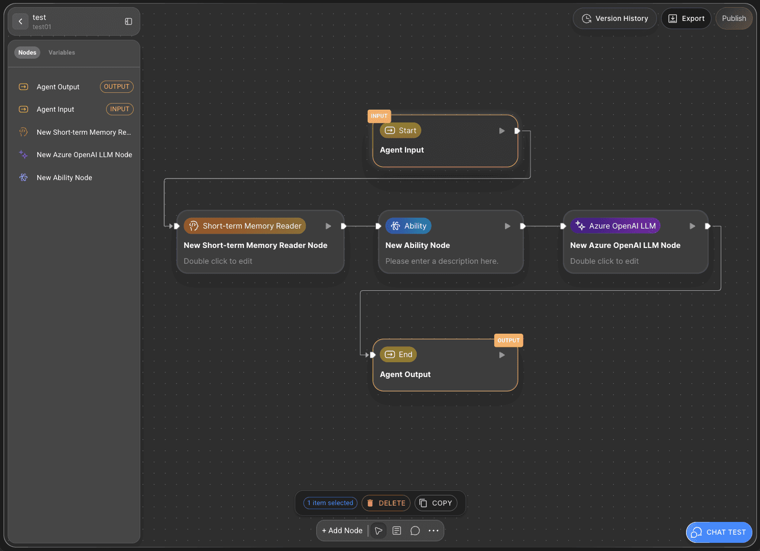
에이전트 실행하기

캔버스 우측 하단의
CHAT TEST를 클릭하고 대화를 진행하여 워크플로우 전체를 실행할 수 있습니다.세부 사용법은 🔗에이전트 테스트 페이지를 참고하세요.
에이전트 재사용하기
마켓플레이스 기능을 통해 구축한 에이전트를 다른 프로젝트나 환경에서 재사용하거나 다른 사용자가 배포한 에이전트를 사용할 수 있습니다.

내보내기 (Export): 캔버스 우측 상단의
Export버튼을 클릭하면, AI 에이전트가 JSON 파일 형태로 다운로드되어 백업이나 공유가 가능합니다.가져오기 (Import): 캔버스 우측 상단의
Publish버튼을 클리하고Publish To Marketplace를 클릭하여 에이전트를 배포할 수 있습니다. 배포된 AI 에이전트는 마켓플레이스에서 다운받아 재사용할 수 있습니다.
에이전트를 재사용하려면 버전 생성 및 API 배포 작업을 해야 합니다.
에이전트 배포하기
완성된 에이전트를 외부 시스템에서 사용할 수 있는 API로 전환하거나 버전을 관리하고 마켓플레이스에 올려 수익화할 수 있습니다.

API 배포 및 버전 관리 : 에이전트를 구성한 후
배포(Publish)기능을 사용하면, 에이전트를 API로 배포하고 버전을 체계적으로 관리할 수 있습니다.API 릴리즈 :
API 배포(API Release)를 클릭하면 해당 어빌리티를 릴리즈할 기존 API를 선택하거나 새로운 API를 생성할 수 있습니다.새 API 생성 :
Create New API를 클릭하면 다음과 같은 상세 정보를 설정할 수 있습니다.API Name, Endpoint Prefix, Description : API의 이름, 엔드포인트, 설명 등의 정보를 설정할 수 있습니다.
API Token : 토큰 기한을 설정하여 보안을 강화할 수 있습니다.
버전 생성 :
버전(Version)을 선택하여 릴리즈 버전을 생성하고 관리할 수 있습니다.정보 확인 : 생성된 API 정보는 프로젝트 화면의 Management API 탭에서 확인할 수 있습니다.