Get Started
Abilityガイドのチュートリアルでは、Agentriaを始めたばかりの方に向けて、最も基本でありながら重要なステップを扱います。
本チュートリアルでは、Branchノードを有効化し、条件に応じてLLMでメール本文を生成するAbilityを実際に作成して実行します。
前提条件
開始するには、Agentriaでプロジェクトを作成し、Ability Canvasへ移動します。
キャンバスへのアクセス方法は、🔗3-Step Core Guide のStep 1(Project Creation and Composer Selection)をご参照ください。
このチュートリアルを完了すると、次のことができるようになります。
ノードを追加する
Start Nodeで変数を宣言する
ノードを接続する
Branchノードを使用する
LLMノードを使用する
Pythonノードを使用する
Abilityテストでワークフローの実行結果を確認する
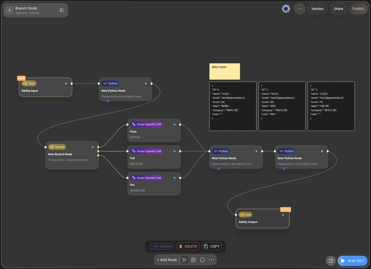
ステップ1:必要なノード

キャンバス下部の +Add Node ボタンをクリックし、サイドバーの Tools カテゴリから必要なノードを選んで、ドラッグ&ドロップでキャンバス上に配置します。
ノードにカーソルを合わせて編集アイコンをクリックすると、オプションパネルでノード名と説明を編集できます。
実際の利用では必要に応じてノードを追加しますが、本チュートリアルでは分かりやすさのため、必要なノードを最初にまとめて配置します。
Pythonノード:3
Branchノード:1
LLMノード:3
Gmailノード:1(任意)
ステップ2:入力変数の宣言

Agentriaのキャンバスには、デフォルトで Start Node と End Node が1つずつ配置されています。
Start Node:ワークフロー全体を開始
End Node:ワークフロー全体を終了
Start Nodeをダブルクリックしてノードエディターを開き、データ型・変数名・説明を設定します。
本チュートリアルでは応募者情報に基づいて条件分岐するため、データ型は JSON、変数名は applicant に設定します。
その後、キャンバスに戻ります。
サンプル入力データ

応募者情報はJSON形式で提供され、ID、氏名、メール、スコア、部署、会社、メモの値を含みます。
例は以下のとおりです。
Pass
{
Fail
{
Waitlist
{
ステップ3:エッジでノードを接続

Start Nodeで受け取った変数を他のノードで利用するには、エッジでノード同士を接続する必要があります。
Start Node右側の Out-Pin を、Pythonノード左側の In-Pin に接続します。
これにより、Start Nodeの入力値がPythonノードへ渡されます。
以降のノードも同様にエッジで接続し、データフローを作成してください。
ステップ4:Pythonノード — 条件の作成

Pythonノードをダブルクリックしてノードエディターを開きます。
まず、出力変数名を result に変更します。
Pythonノードには、簡単なプロンプトからコードを生成できる Code Generator が用意されています。
プロンプト例:
応募者情報のscoreが90〜100なら 'Pass'、90未満なら 'Fail' を返すコードを生成してください。
ステップ5:Branchノード — 条件分岐

Branchノードは条件分岐をサポートします。
Pythonノード内のコードや関数でも条件処理は可能ですが、Branchノードを使うとより直感的なワークフローを構築できます。
また、Run Test中に実行ロジックを確認しやすく、デバッグもしやすくなります。
Branchノードは条件式(Condition Expression)で動作します。
必要に応じてElse条件も使用できます。
本チュートリアルでは、条件を Pass、Fail、Pre に設定します。
条件タイトルをリネームしておくと管理しやすくなります。
Else条件は使用しません。
result== 'Pass'result== 'Fail'result== 'Pre'
条件を作成すると、条件数に応じてBranch Pinsが表示されます。
各ピンにカーソルを合わせて条件タイトルを確認し、LLMノードへ接続します。
あわせて、各LLMノードのタイトルと説明も更新しておくと便利です。
Pass:合格者向け
Fail:不合格者向け
Pre:保留(Waitlist)向け
ステップ6:LLMノード — メール本文の生成
6-1)合格者向けメール

合格者向けLLMノードのSystem Prompt欄に、メール本文生成の指示を書きます。
出力は passMail を JSON 形式で宣言します。
合格メール例:
あなたは採用担当者です。
6-2)不合格者向けメール

不合格者向けLLMノードのSystem Prompt欄に、メール本文生成の指示を書きます。
出力は failMail を JSON 形式で宣言します。
不合格メール例:
あなたは採用担当者です。
6-3)保留(Waitlist)向けメール

保留(Waitlist)向けLLMノードのSystem Prompt欄に、メール本文生成の指示を書きます。
出力は preMail を JSON 形式で宣言します。
保留メール例:
あなたは採用担当者です。
ステップ7:データのマージ

Branchノードで分岐したデータは、単一の出力としてマージする必要があります。

出力を mailContext として JSON 形式で宣言し、Pythonコード生成を利用してコードを作成します。
プロンプト例:
passMail、failMail、preMail を1つにマージするコードを書いてください。
ステップ8:メール形式にパース

ステップ7でそのままパース処理を行うこともできますが、本チュートリアルではワークフロー構造をより分かりやすくするため、新しいPythonノードでパース処理を行います。
出力変数 To、Message、Subject を String 型で追加します。
次のプロンプトをコード生成に入力してコードを生成します。
例:
emailContext から値を取り出して出力変数に割り当ててください。
ステップ9:Gmailノードを追加(任意)

Gmailノードを追加すると、実際にメールを送信できます。
自動メール送信ワークフローの構築は、🔗Gmail Node Tutorial を参照してください。
本チュートリアルでは、値の出力までを扱います。
ステップ10:Abilityテストでワークフロー全体を実行

キャンバス右下の RUN TEST ボタンをクリックして、完成したワークフローを実行します。
サンプル入力データのいずれかを選択し、入力欄へ貼り付けます。
結果が正しく表示されれば、ワークフローは正常に構成されています。
次のステップ

🎉 おめでとうございます! Agentriaで「条件分岐によるメール生成」ワークフローを完成させました。
メールフォーマットを変えて結果を確認したり、ノードを追加してワークフローをさらに拡張してみてください。
Agentriaは、アイデアが現実になる空間です。
あなたの想像力次第で、ワークフローは無限に拡張できます。
より多くのAbility例は 🔗Ability Guide をご覧ください。
エージェントの例は 🔗Agent Guide をご覧ください。